ndm下载器+汉化包+chrome插件
文件类型
文件夹
文件大小
3.1M
应用平台
win/mac
下载源
夸克网盘
ndm下载器官网 https://www.neatdownloadmanager.com
简介
ndm下载器其全称为Neat Download Manager,是一款免费、轻量、高速的下载工具,它和idm(Internet Download Manager)类似,界面简洁都具备多线程下载、断点续传、浏览器集成、嗅探资源、支持 HTTP、HTTPS 和 FTP 协议等特点,区别在于idm是付费产品且只支持windows系统,而ndm下载器则为免费的跨平台产品,支持windows和mac系统。
该软件的官方版本仅支持英文界面。为了让国人使用起来更加方便,在此准备了ndm 下载器汉化补丁(仅支持windows),可自行选择汉化。
![图片[2]-NDM下载器免费高速支持windows和mac-墨宇星辰](https://www.moyuxingchen.top/wp-content/uploads/2024/12/20241227212103106-ndm封面.png)
下载安装
打开ndm下载器官网,根据你的系统下载对应的程序安装即可。
![图片[3]-NDM下载器免费高速支持windows和mac-墨宇星辰](https://www.moyuxingchen.top/wp-content/uploads/2024/12/20241227192811761-WX20241226-212020-800x615.png)
汉化(仅支持windows)
首先退出ndm下载器
![图片[4]-NDM下载器免费高速支持windows和mac-墨宇星辰](https://www.moyuxingchen.top/wp-content/uploads/2024/12/20241227203936927-QQ20241227-203409-800x466.png)
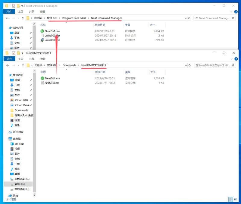
下载并解压ndm下载器中文汉化包,找到ndm安装目录,将NeatDM.exe替换
![图片[5]-NDM下载器免费高速支持windows和mac-墨宇星辰](https://www.moyuxingchen.top/wp-content/uploads/2024/12/20241227204014637-QQ20241227-203625-800x676.png)
重新打开ndm下载器,界面就显示中文了
![图片[6]-NDM下载器免费高速支持windows和mac-墨宇星辰](https://www.moyuxingchen.top/wp-content/uploads/2024/12/20241227204120219-QQ20241227-203651-800x458.png)
配置指南
打开软件点击右上角 Browsers 按钮,在弹出的界面中安装对应浏览器插件
![图片[7]-NDM下载器免费高速支持windows和mac-墨宇星辰](https://www.moyuxingchen.top/wp-content/uploads/2024/12/20241227192837473-WX20241227-095316-800x518.png)
由于国内无法访问chrome应用商店,需要手动去安装ndm浏览器扩展插件,接下来一步一步教你如何安装
![图片[8]-NDM下载器免费高速支持windows和mac-墨宇星辰](https://www.moyuxingchen.top/wp-content/uploads/2024/12/20241227192853854-WX20241227-102716-800x534.png)
点击浏览器右上角三个点,然后点击扩展程序-》管理扩展程序
![图片[9]-NDM下载器免费高速支持windows和mac-墨宇星辰](https://www.moyuxingchen.top/wp-content/uploads/2024/12/20241227192934338-图片2-800x468.png)
打开“开发者模式”
![图片[10]-NDM下载器免费高速支持windows和mac-墨宇星辰](https://www.moyuxingchen.top/wp-content/uploads/2024/12/20241227193015242-WX20241227-103218-800x534.png)
解压下载好的ndm扩展插件包,进入文件夹找到crx文件,将其拖动到浏览器
![图片[11]-NDM下载器免费高速支持windows和mac-墨宇星辰](https://www.moyuxingchen.top/wp-content/uploads/2024/12/20241227193036640-WX20241227-104547@2x-800x570.png)
![图片[12]-NDM下载器免费高速支持windows和mac-墨宇星辰](https://www.moyuxingchen.top/wp-content/uploads/2024/12/20241227193050204-WX20241227-104718-800x537.png)
然后点击“添加到扩展程序”
![图片[13]-NDM下载器免费高速支持windows和mac-墨宇星辰](https://www.moyuxingchen.top/wp-content/uploads/2024/12/20241227193102170-WX20241227-104758-800x536.png)
到此浏览器扩展插件安装完成
![图片[14]-NDM下载器免费高速支持windows和mac-墨宇星辰](https://www.moyuxingchen.top/wp-content/uploads/2024/12/20241227193114106-WX20241227-104834-800x535.png)
使用教程
使用方式也非常简单,直接点击下载会自动弹出ndm下载器进行下载,可以看出下载速度挺快,能够跑满你的带宽
![图片[15]-NDM下载器免费高速支持windows和mac-墨宇星辰](https://www.moyuxingchen.top/wp-content/uploads/2024/12/20241227193128452-WX20241227-110947-800x537.png)
同时还支持嗅探资源,当你在观看视频时会出现ndm的标识,点击下载对应视频即可
![图片[16]-NDM下载器免费高速支持windows和mac-墨宇星辰](https://www.moyuxingchen.top/wp-content/uploads/2024/12/20241227193149518-WX20241227-112050-800x534.png)
© 版权声明
文章版权归作者所有,未经允许请勿转载。
THE END







暂无评论内容